显卡影响着电脑的图形显示效果和运行速度,尤其时游戏的帧率以及画面质量。那,显卡怎么设置玩游戏更流畅?电脑显卡设置在哪里打开?
如何设置显卡提高游戏性能并没有一个固定的答案,不同的电脑也有不同的硬件配置,不同的应用程序也有不同的图形要求和优化方式。显卡怎么设置玩游戏更流畅,有以下几个方向可以参考:
平衡性能和画质:提高显卡的画质设置会增加显卡的负载,降低电脑的运行速度,反之亦然。比如在保证高质量纹理的情况下,调低阴影,环境光照等细节。
超频与刷显卡BIOS:超频N卡多依赖于微星小飞机,A卡自身的图形驱动即可,在散热能力的足够的前提下,中高端卡通过超频也能去的一定的效果;刷显卡BIOS同理,不过风险比超频更大,可以解锁功耗,让性能迈上一个小台阶。
优化应用程序/游戏:根据应用程序/游戏的特点,调整显卡/游戏内的图形设置。不少博主也在B站,抖音分享了具体游戏,低中端显卡的设置教程;如果能开启FSR,DLSS自然是更好的一种选择。
其它设置:如笔记本电脑打开独显直连、关闭省电模式,切换到高性能模式、接上电源使用,同时做好清灰散热的工作;台式的清灰散热同样重要。

一种是通过操作系统自带的控制面板,另一种是通过显卡厂商提供的专用软件。
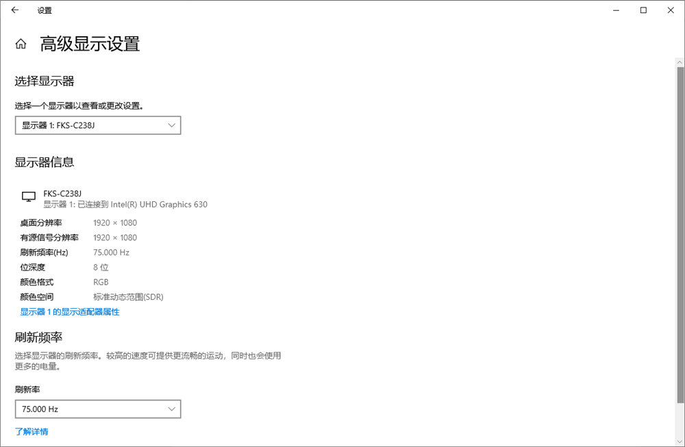
通过控制面板,我们可以对显卡进行一些基本的设置,例如分辨率、色彩深度、刷新率等:
1. 在桌面上右键点击鼠标,选择“显示设置”。
2. 在弹出的窗口中,可以看到当前显示器的分辨率、缩放比例、方向等信息。
3. 点击“高级显示设置”,可以看到当前显卡的型号、内存、驱动程序等信息。
4. 点击“显示器”,可以调整显示器的刷新率。
5. 点击“颜色管理”,可以调整显示器的色彩深度和色彩配置文件。
6. 点击“确定”或者“应用”保存设置。

不同品牌和型号的显卡可能使用不同的专用软件,NVIDIA(英伟达)使用NVIDIA Control Panel(英伟达控制面板),AMD使用AMD Radeon Software,Intel(英特尔)使用Intel Graphics Command Center(英特尔图形命令中心):
1. 桌面右键鼠标,选择“NVIDIA Control Panel”或者“AMD Radeon Software”或者“Intel Graphics Command Center”;
2. 在弹出的窗口中,可以看到当前显卡的各种设置选项;
3. 根据自己的需求和喜好,调整显卡的各种设置(或许选择自己需要的情景模式);
4. 点击“确定”或者“应用”保存设置;
除以上的方法,电脑显卡设置在哪里打开?其实还可以利用第三方软件,如微星小飞机,或BIOS设置,但由于较为复杂对小白同学有一定难度,这里点到即止。

以上就是关于显卡怎么设置玩游戏更流畅,电脑显卡设置在哪里打开的全部分享了。显卡设置对性能的影响还是很大的,但如果想在不损失太多画质的情况下,保证高帧率运行,能够依靠的基本只有FSR或者DLSS,要么就更新换代。