很多手机都有删除重复照片的功能,但是当照片较多的时候,很多时候我们都是在电脑上存放和编辑照片的,如果电脑上有很多重复照片,不仅占用很多不必要浪费的空间,也影响我们查找需要使用的照片的速度。下面本文就为您介绍电脑重复照片怎么筛选删除,帮助您删除重复照片,释放电脑空间。
电脑重复照片怎么筛选删除?一种比较费时间的方法是手动删除,在电脑内找到照片存放位置,对比重复的照片,但是由于相似或者重复的照片并不一定保存在一起,所以这样的方法很可能漏掉很多重复照片。
如果您需要删除电脑重复照片,可以使用苹安手机管家。
这是一个免费的iPhone数据管理软件,不仅可以删除iPhone内重复的照片,还可以快速查找和删除电脑重复照片。
使用苹安手机管家时电脑重复照片怎么筛选删除?具体操作步骤如下:
步骤1. 根据电脑系统版本下载安装苹安手机管家到电脑,运行软件,点击左侧的「常用工具」,然后在右侧选择「照片去重」。

步骤2. 要删除电脑重复照片则点击右侧的「扫描电脑」。

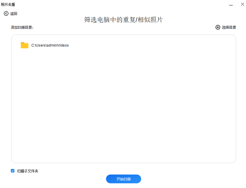
步骤3. 点击「添加文件夹」在电脑内选择要扫描的文件夹,如果文件夹内还有子文件夹建议勾选「扫描子文件夹」,点击「开始扫描」。

步骤4. 等待苹安手机管家扫描电脑完毕,如果没有重复或者相似照片会显示没有,如果有,会显示总数,并在左侧显示有哪些相似照片,点击可以右边看到具体的内容,用鼠标选择要删除的照片,点击「删除」即可将重复照片移到回收站。

本文介绍了电脑重复照片怎么筛选删除,使用苹安手机管家,操作简单,扫描迅速,相似和重复照片的扫描结果也很直观,能帮助我们快速清理大量没用的照片,释放电脑空间。
本文编辑:@ duty
©本文著作权归电手所有,未经电手许可,不得转载使用。