电脑如何删除重复照片?你是不是还在文件夹中慢慢找然后在删除?其实我们可以使用苹安手机管家这款软件,这款软件可以帮助我们非常简单的将电脑中重复的照片找出并删除,下面就一起来看一看这款软件怎么删除电脑重复照片。
苹安手机管家这款软件是一款免费的软件,可以帮助我们缺少的解决电脑如何删除重复照片问题,它的“照片去重”工具就可以用来删除重复照片,下面就给大家演示一下这个工具的具体使用步骤:
第一步需要下载好苹安手机管家,我们可以到官网中下载,下载完成之后双击运行程序,然后可以看见左侧侧边栏中的“常用工具”选项,点击之后找到界面中的“照片去重”选项。

点击之后就可以在弹出的新界面中看见两个不同的选项,可以选择 iOS 设备或者电脑,如果是选择的电脑就点击界面中右侧的“扫描电脑”选项。

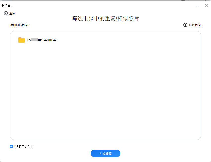
接下来选择你想要扫描的文件夹,你可以点击下方的“扫描子文件夹”将该文件下的所有照片一起扫描,还可以点击右上方的“选择目录”来添加多个不同的目录。

接下来等待软件扫描文件夹完成。

然后就可以看见界面中重复的照片,电脑删除重复照片只需要选择好想要删除的照片,然后点击下方的“删除”按钮即可,当然也可以将照片迁移到其他文件夹中。

需要注意的是“照片去重”工具虽然可以解决“电脑如何删除重复照片”这个问题,但是在扫描的时候是会扫描出相似的照片,所以在选择照片删除之前需要检查一下,防止删错照片。除了电脑之外,我们的 iPhone 手机也可以使用这款软件来清理手机上重复的图片。
电脑如何删除重复照片?苹果手机管家的照片去重功能可以帮助我们解决问题,操作步骤非常简单,只需简单几步就可以找到电脑中重复的照片。
本文编辑:@ 小小辉
©本文著作权归电手所有,未经电手许可,不得转载使用。